Odoo is one of the most powerful open-source ERP platforms, trusted by businesses of all sizes for its flexibility, modular structure, and user-friendly design. With the release of Odoo 19, users can now experience improved performance, enhanced security, and upgraded business management tools that make operations more efficient than ever before.
If you’re planning to install Odoo 19 on Windows, this beginner-friendly guide will walk you through the entire process: no advanced technical knowledge required.
Step 1: Install Python
To begin the installation of Odoo 19, you first need to install Python.
- Go to the official Python website at https://www.python.org/downloads/ to download the latest version. For Odoo 19, make sure to select Python version 3.10 or above.

2. After
downloading, open the installer file. When prompted, select the ‘Custom
Installation’ option. This allows you to customise the
installation settings according to your preferences.
3. During installation, check the box labelled “Add Python 3.xx to PATH.”


Step 2: PostgreSQL Installation
Next, you must install PostgreSQL, which serves as Odoo's database management system.
- Go to the PostgreSQL download page at https://www.enterprisedb.com/downloads/postgres-postgresql-downloads and download the installer for Windows( “Windows x86-64”). Make sure you are downloading version 16 or later for optimal compatibility with Odoo.

2. Launch the installer and on the “Select
Components” page, ensure that all component checkboxes are checked.
3. On the “Password” page, provide a superuser password that you will remember.

4. Keep all other settings as default and complete the installation.
5. After installing PostgreSQL, a Stack Builder wizard will appear to install additional components. In this wizard, select all applications in the “Database Drivers” category, then complete the setup.

Step 3: pgAdmin4 and PSQL Configuration.
- During the PostgreSQL installation, you likely selected pgAdmin4 as one of the components, so it is already installed on your machine. Open pgAdmin4 and expand "Servers" in the Object Explorer on the left side and enter your password for secure access. Under "Servers," expand the Postgres object and find “Login/Group Roles” Right-click on it to create a new role.

2. Provide a name for the role in the General tab.
3. Set a password in the Definition tab.
4. Enable all options in the Privileges tab and save
your changes.
Step 4: Installation of the C++ kit using Visual Studio Tools.
C++ is a core language for developing Windows applications, and Visual Studio provides a complete set of tools and libraries that simplify the creation of Windows desktop applications, services, and components using C++.
- Download the C++ Build Tools installer directly from the official website https://visualstudio.microsoft.com/visual-cpp-build-tools/.

2. During installation, select "Desktop Development with C++" and choose any optional components as needed.

Step 5: Download Odoo 19 from GitHub
- Download Odoo 19 from the Odoo GitHub repository
- Once downloaded, extract the files to a preferred directory on your computer.

Step 6: Install PyCharm
- Install PyCharm Community Edition from JetBrains' official website.

Step 7: Configure Odoo 19 Development Environment in PyCharm
- Open PyCharm and select “Open Existing Project” to open the extracted Odoo 19 folder.


2. PyCharm will prompt you to create a virtual environment; select your base interpreter and create the venv.

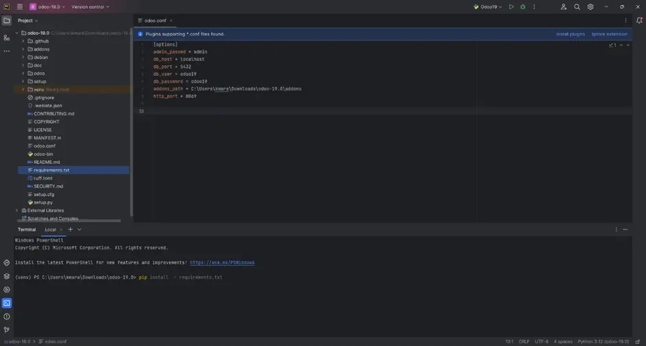
3. Create an odoo.conf File
4. Inside this file, paste the below data
[options]
; Is This The Password That Allows Database Operations:
admin_passwd = admin
db_host = localhost
db_port = 5432
db_user = odoo
db_password = odoo
addons_path = /home/user/odoo/addons #change to you addons path
http_port = 8069

5. Change the db_user and db_password that were set when configuring PostgreSQL using pgAdmin.
6. Set up a Python interpreter by going to Settings -> Project Settings -> Python Interpreter. Then, select the odoo19 virtual environment (venv) interpreter.

7. Create a configuration to run the Odoo19 instance by selecting Edit Configuration under the Current file option.



8. Use the Plus(+) icon in the top left panel to add a new configuration, then select Python from the available options:
+ Enter a name for the configuration.
+ Set the Script path to the 'odoo-bin' file in the extracted Odoo-19 project directory.
+ Specify the Python interpreter if it’s not already displayed.
+ For the Working directory, select the extracted project folder.
+ In Parameters, enter: '-c odoo.conf'
Finally, click Apply, then OK.
9. Activate the virtual environment (venv) and install requirements.txt.

10. After installation, run the application and go to
localhost: 8069 to
set up a new database.
11. Once the database is set up, log in using the credentials you created
Conclusion
Installing Odoo 19 on Windows is easier than it looks, especially when you follow the process step by step. Once installed, Odoo 19 gives you access to an advanced suite of business tools built to streamline operations, boost productivity, and support digital growth.
Remember that having a reliable support system is crucial for troubleshooting any issues that may arise during installation or usage. If you need any help or custom solutions, our team of certified Odoo developers is here to assist you with tailored services that meet your business needs.
Why Partner With Us
As a trusted Odoo ERP Software company in UK, we provide end-to-end solutions to help small and mid-sized businesses leverage Odoo to its full potential. Whether you are looking to implement new features, customize your workflows, or optimize your system, we ensure you get reliable and efficient results.
- Odoo ERP Implementation
- Odoo Customisation Services
- Odoo Consulting Services
- Odoo Integration Services
- Odoo Migration Services
- Odoo E-commerce Development
- SEO for Odoo Websites
- Odoo Support
As an experienced Odoo ERP Development Company, we proudly serve clients across the USA, UK, Australia, Europe, New Zealand, the Middle East, and South Africa. Our solutions are reliable, scalable, and tailored to meet the needs of small and mid-sized businesses.